TikTok上品教程(单站模式)
由于TikTok官方对于TikTok全球店的业务改革,导致以后将不能把产品认领至全球店,再统一分发至各个站点。旺销王ERP推荐单站模式的卖家根据下方的操作步骤进行上品。
第一步:点击产品 -> 选择对应店铺

第二步:进行正常采集 -> 点击开始 -> 进入我的产品

第三步:找到待发布 -> 选择对应产品 -> 点击编辑

第四步:编辑完产品后点击保存 -> 点击右上角关闭

第五步:勾选需要分发到其他店铺的产品 -> 点击搬家 -> 点击选择店铺

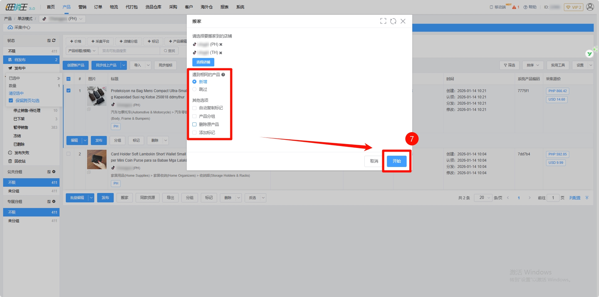
第六步:选择想要该产品搬家到的店铺

第七步:各位商家可根据自身需求进行选择 -> 点击开始

第八步:勾选对应产品 -> 点击发布

各位商家完成以上操作后即可熟练掌握TikTok单站的上品方法了,若各位商家遇到任何操作问题,欢迎询问客服获取技术支持。
目录
- 最新帮助
- Yahoo
- Temu 本土
- Shopee 全球
- Shopee 全托管
- Walmart
- Coupang
- Shopee
- 阿里巴巴国际站
- VoghionScm
- Lazadajit
- Voghion
- SheIn
- Ebay
- shopYY
- 速卖通
- Yandex
- Momo
- Miravia
- Jumia
- TikTok
- 虾皮广告营销
- 敦煌
- Daraz
- Takealot
- 亚马逊
- Joom
- TFShop
- WildBerries
- Temu半托管
- 速卖通本土
- TikTok全托管
- Wish
- Miravia本土
- Ozon
- Mercado
- Lazada
- AliExpress CIS
- Temu 全托管
- Allegro
- Kwai
- Shopfiy